The ACP Registry is Live

January 28th, 2026

The Agent Client Protocol (ACP) was a big step forward in how agents and editors work together. A standardized protocol meant developers could focus on agent capabilities while editors handled the interface, but distribution was still fragmented: agents needed to be exposed as extensions for each client, or manually installed by the user, which created maintenance overhead.

The ACP Registry changes that. We're thrilled to announce that developers can now register their agent implementation once, and it will become available to every ACP-compatible client. We know the teams building agents move fast, and the registry makes sure the latest version of every agent is available to every user as soon as possible.

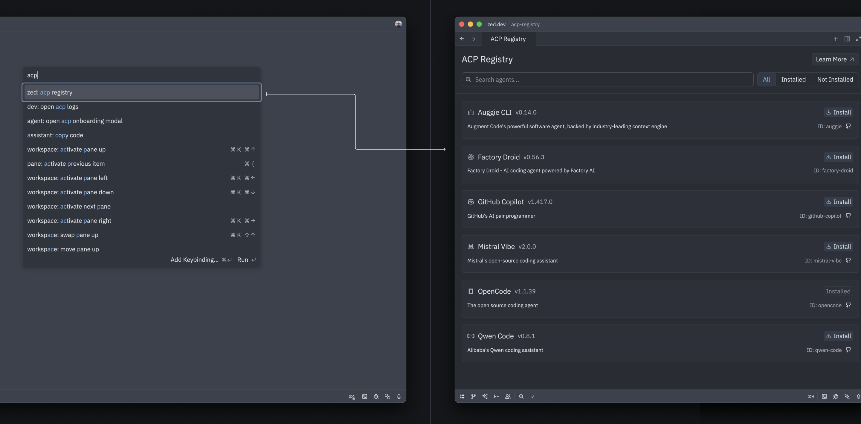
The list of available agents in the registry already includes some of the best out there: Claude Code, Codex CLI, GitHub Copilot CLI, OpenCode, Gemini CLI, and many more.

Zed and JetBrains IDEs now have built-in registry support so users can easily install and always have the latest version of their favorite agents available in their editor.

What This Means for Agent Developers

If your agent implementation already speaks ACP, all you need to do is follow the submission guide and open a pull request adding your agent. As soon as it's merged, it will be immediately available in all clients that also speak the protocol.

This was always the promise of ACP: implement once, work everywhere. The registry is the missing distribution layer: a unified way to expose agents to as many developers as possible.

What This Means for Zed

You can find and install all of the agents available in the registry through the ACP Registry page in Zed.

Agent Extensions vs. The Registry

What about the Agent Extensions we announced a while ago? We eventually realized that investing in a unified mechanism for distributing ACP agents was the best way to go long-term, both for the protocol itself as well as Zed. In fact, thanks to the feedback from the agent teams who worked with us on the initial extensions, the extension format became the basis for the official registry schema.

The experience of browsing and installing agents through the registry in Zed is very similar to installing extensions. With the registry, developers can push updates to their agents without waiting for Zed's extension review and publishing cycles. Ultimately, that means that you'll get new versions much faster. This applies not only to Zed, but to all clients.

At some point, we will deprecate the extension-based approach entirely, but we're keeping both working for now to avoid disrupting existing workflows. If you install an agent both ways, the registry version takes precedence.

We highly recommend installing any additional external agents in Zed through the registry, since it ensures you can easily access the latest version.

Building with JetBrains

We're thankful for JetBrains, who pushed forward the registry specification as part of our ongoing partnership on ACP. All the benefits mentioned for Zed users are also valid for JetBrains users. They've been great collaborators, moving quickly and contributing real, impactful work to the ecosystem. You can read their announcement here.

Happy building!




Looking for a better editor?

You can try Zed today on macOS, Windows, or Linux. Download now!


We are hiring!

If you're passionate about the topics we cover on our blog, please consider joining our team to help us ship the future of software development.